반응형
최근에 공부하다가 마이크로 파이썬 보다 더 쉬운것을 하나 발견했다.
지금까지 나온것 중에 제일 쉬운것 같다는 느낌이다.
그리고 본인도 잘 모르기 떄문에 일부 오류가 있다는것을 알기 바란다.
CircuitPython 이라는것 이다.
작동방법은 기존과 약간 다르다.
일단 아래사이트에서 펌웨어를 받아 올려야 한다.
https://circuitpython.org/board/raspberry_pi_pico/
펌웨어의 확장자는 .UF2 파일이다.
기존의 펌웨어를 올리는 방법과 동일 하다.
boot 버턴을 누른 상태에서 연결하고 연결된 드라이버에 복사하면 된다.
마치 USB 디스크처럼 연결된 폴더에 카피 하면 된다.
그리고 조금 있으면 자동으로 재연결후 아래와 같이 나오게 된다.
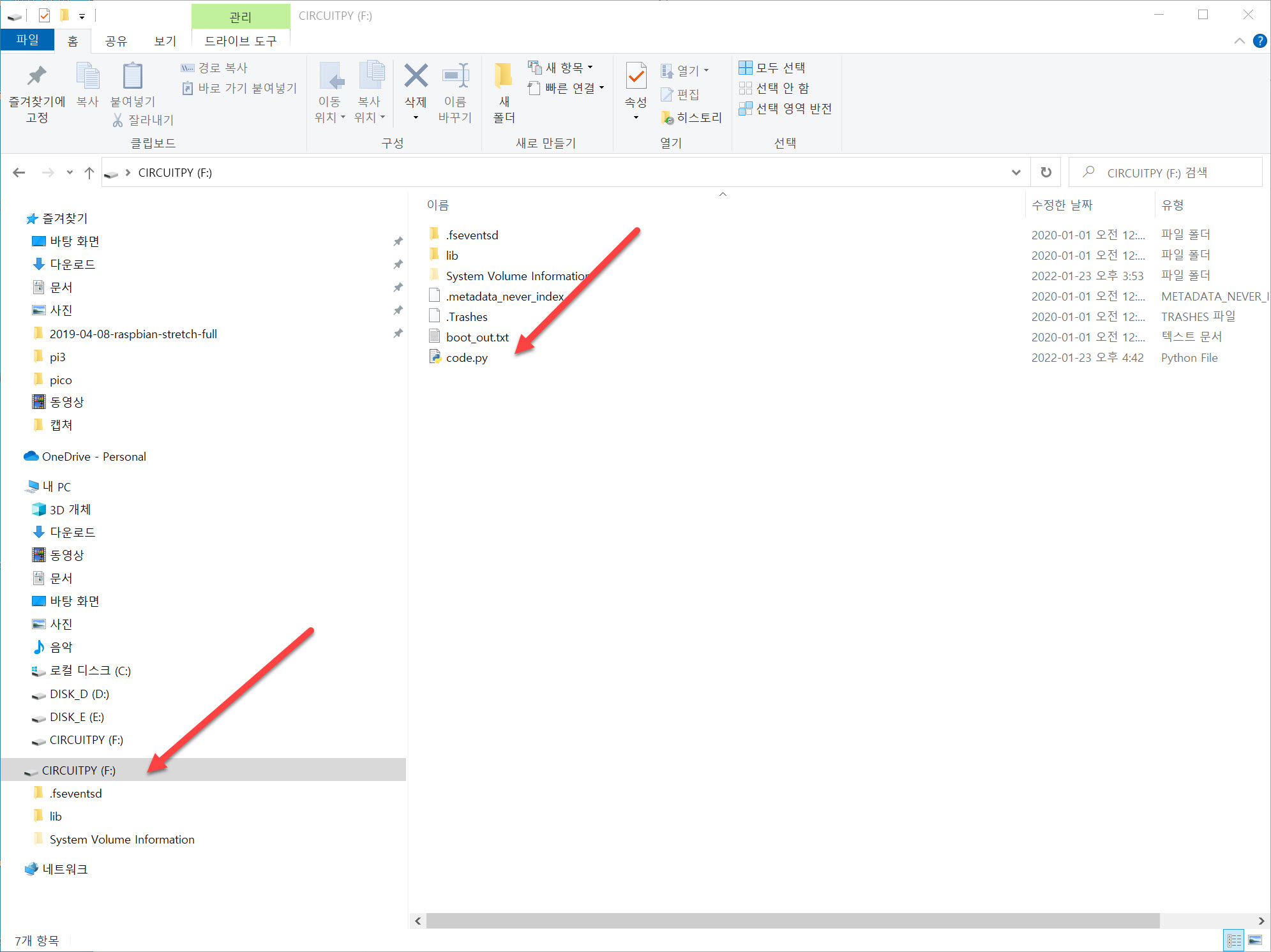
아래를 폴던 구성을 보면 code.py가 만들어진것을 확인 할 수가 있다.
여기서 coe.py 파일을 텍스트 편집기로 열어서 편집만 하면 끝난다.
피코가 파일의 수정된것을 자동으로 감지해서 다시 작동하는 원리인것 같다,
마치 피코에 가상머신이 설치되어 있고 그 위에서 파이썬 코드가 실행되는 느낌이다.

'라즈베리' 카테고리의 다른 글
| 라즈베리파이 피코 -#8 (0) | 2022.01.23 |
|---|---|
| 라즈베리파이 피코 -#7 (0) | 2022.01.23 |
| 라즈베리파이 피코, 마이크로파이썬 설치하기 (0) | 2021.07.18 |
| 라즈베리파이 피코 -#4 (0) | 2021.03.17 |
| 라즈베리파이 피코 -#3 (1) | 2021.03.17 |
댓글